The smartest way to Doctrine definitions
Use powerful visual editor to import, edit and export Doctrine definitions.
Work faster and avoid all mistypes or errors.
- Entity
- Bundle
- Project
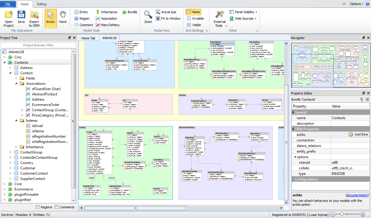
1.Visually edit your project model.
- YML
2.Export it to complete definition files.
Download 14-day trial version
Try Skipper for free. No credit card needed.
Why use Skipper
Simple Project import
Smart import wizard allows you to import any of your Doctrine projects just in a few seconds. Created visual model lets you discover all objects and logic among them.




Definitions exported by one click
Export your project into Doctrine ORM definitions any time you need. Standardized output is completely ready-to-use, you don't need to edit or add anything.



Editing in visual interface
Create and edit all objects visually via smart dialogs and wizards. All changes in model evoke appropriate changes in exported Doctrine definition files.



Lower need of Doctrine skills
Value advisors, validators and assistants, definitions generated via standardized templates. Don't worry about Doctrine syntax and keywords anymore.



See all the features
Support for all Doctrine features
Supported formats
Skipper supports Doctrine native YAML format. Definitions are exported in standardized format compliant with Doctrine coding conventions.

Entities and modules
Create new or edit existing entity and change its fields and ORM properties. For better orientation in your Doctrine project, organize entities into colorful modules and regions.



Associations
Connect entities by one to one, one to many and many to many associations. Define owner and inverse entity or MN entity and aliases. Smart wizards will help you create Doctrine associations in no time.




Inheritance
Create and edit Doctrine inheritance via intuitive dialog simply and quickly. Choose base and derived entity, set up inheritance type and define inheritance discriminators.


Indexes
With Skipper you can create indexes by a few clicks. In user-friendly visual interface define all needed indexes and choose fields indexed by them.

ORM Properties
You can edit any of your model properties directly in visual model. Skipper offers unique Property Editor where any value can be modified.



Customization
You can customize configurations for your Doctrine project. Define your own datatypes, custom properties, add new behaviors or change existing properties.
Support for MVC frameworks
No matter, which MVC framework you use, whether it is Symfony, Zend or any other. Definition files generated by Skipper have support for any existing MVC framework.
Over 5,000 companies use Skipper every day
Detailed list of supported Doctrine ORM features
Skipper model properties
Object | Property |
---|---|
Project | name, storage path, description |
Module | name, namespace, description, external plugin storage, export path and format |
Entity | name, namespace, description |
Field | name, type, size, required, unique, primary key, auto increment, default value, enum values, description |
Association | owner/inverse entity, reference fields, owner/inverse alias, association type (one-to-one, one-to-many), parent requirement, description |
Many to Many | mn entity, owner/inverse entity, reference fields, owner/inverse alias, description |
Inheritance | base/derived entity, inheritance type, discriminator value/field, description |
Index | name, unique, indexed fields, description |
Doctrine ORM model properties
Object | Property |
---|---|
Project | - |
Module | actAs (behaviors), options (charset, collate, type), connection, detect_relations,entity_prefix |
Entity | actAs (behaviors), tableName,attributes (export), options (charset, collate, type) |
Field | scale, email, notblank ,nospace, past, future, minlength, country, ip, htmlcolor, range, regexp, creditcard, date, readonly , unsigned , usstate, fixed, collation |
Association | onDelete, onUpdate, orderBy, side-owning(type, cascade), side-inverse (type, casdcade) |
Many to Many | onDelete, onUpdate |
Inheritance | - |
Index | type, index-field (sorting, length) |
Doctrine ORM behaviors support
- Versionable
- Timestampable
- Sluggable
- I18n
- NestedSet
- Searchable
- Geographical
- Taggable
- SoftDelete
- EventLoggable
- GoogleI18n
- Sortable
- Blameable
Doctrine ORM datatypes support
- boolean
- integer
- float
- decimal
- string
- array
- object
- blob
- clob
- timestamp
- date
- time
- enum
- gzip
Doctrine ORM inheritance support
- Simple
- Concrete
- Column Aggregation
Doctrine ORM model import / export formats
- YAML (YML) definitions
Doctrine ORM associations support
- Doctrine One to one (one-to-one)
- Doctrine One to many (one-to-many)
- Doctrine Many to one (many-to-one)
- Doctrine Many to many (many-to-many)